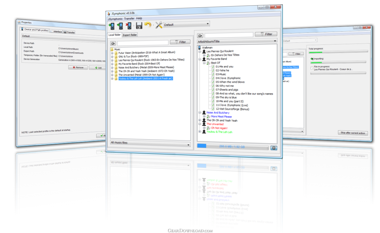
Report SpywareJSymphonic 0.3.0
Read user reviews Submit a review Check last version on developer's site
Download Links:
Click the file link below to download JSymphonic 0.3.0 (JSymphonic_v0.3.0_Ode_To_Freedom.zip) from software publisher's official website. You can right-click the file link and select "Save link as..." menu to download this file to a specified directory on your computer.
